\nDie KI von Appvizer führt Sie bei der Nutzung oder Auswahl von SaaS-Software in Unternehmen.","FR":"France (Français)","COM":"United States (English)","UK":"United Kingdom (English)","ES":"España (Español)","DE":"Deutschland (Deutsch)","IT":"Italia (Italiano)","BR":"Brasil (Português)","NAVIGATION.ACTIVITY_AREA":"Tätigkeitsbereich","NAVIGATION.ALL_ARTICLES_AND_SOFTWARES":"Alle Software und Artikel","NAVIGATION.NO_ARTICLE_TO_DISPLAY":"Kein Artikel vorhanden","NAVIGATION.SEE_ALL_ARTICLES":"Alle Artikel ansehen","NAVIGATION.NO_SOFTWARE_TO_DISPLAY":"Keine Software vorhanden","NAVIGATION.SEE_ALL_SOFTWARES":"Alle Software ansehen","NAVIGATION.BACK":"Zurück","BREADCRUMB.BASE_URL":"Home","CATEGORY.SIBLING_CATEGORIES":"{name}: Weitere Kategorien zum Entdecken","CATEGORY.SOFTWARE_GUIDE":"{name}: Unsere Software-Anleitungen","CATEGORY.SOFTWARE_PRESENTATION.TITLE":"{name}: Aktuelle Software","CATEGORY.LATEST_ARTICLES":"Neueste Artikel","CATEGORY.SELECTION_CATEGORIES.TITLE":"{name}: Beliebte Kategorien","CATEGORY.SELECTION_CATEGORIES.TITLE_MOBILE":"Eine Kategorie wählen","CATEGORY.SELECTION_CATEGORIES.TITLE_DESKTOP":"Andere Kategorien","CATEGORY.TOPIC.HOW_TO":"{name}: Wie verwaltet man von A bis Z?","CATEGORY.TOPIC.DEFINITION":"{name}: Die Grundlagen verstehen","CATEGORY.TOPIC.SOFTWARE":"{name}: Die richtige Software finden","CATEGORY.SELECT_CHILD.TITLE":"{name}: Beliebte Kategorien","CATEGORY.SELECT_CHILD.TITLE_MOBILE":"Eine Kategorie wählen","CATEGORY.SELECT_CHILD.TITLE_DESKTOP":"Andere Kategorien","CATEGORY.POPULAR_SOFTWARE_CATEGORY.TITLE":"{name}: Beliebte Software-Verzeichnisse","CATEGORY.POPULAR_SOFTWARE_CATEGORY.DROPDOWN_LABEL":"Andere Kategorien","CATEGORY.LOAD_MORE":"Weitere Artikel laden","CATEGORY.META.TITLE":"{name}: Aktuelles, News, Artikel, Software & Ressourcen","CATEGORY.META.DESCRIPTION":"Alle News, Software-Tests, Ratgeber & Leitfäden in {name} mit Appvizer","CATEGORY.LOADING":"Loading...","CATEGORY.SEE_ALL_SOFTWARE":"Alle Software anzeigen","CATEGORY.ASSOCIATE_SOFTWARE_CATEGORY.TITLE":"{name} : Verwandte Kategorien","CATEGORY.ASSOCIATE_SOFTWARE_CATEGORY.SEE_MORE":"Alles anzeigen","CATEGORY.ASSOCIATE_SOFTWARE_CATEGORY.SEE_LESS":"Weniger anzeigen","META.TITLE":"Software-Vergleichstool für Unternehmen, kostenloser Vergleich | Appvizer","META.DESCRIPTION":"Appvizer, das Medium zur Digitalisierung des Unternehmens. 10.000 Software + 2.000 Trends und Tipps für mehr Performance bei der Arbeit","TRANSPARENCY.LABEL":"Mehr erfahren","TRANSPARENCY.TEXT":"Transparenz ist ein zentraler Wert für Appvizer. Als Medienunternehmen ist es unser Ziel, unseren Lesern nützliche und qualitativ hochwertige Inhalte zu liefern und gleichzeitig Appvizer zu ermöglichen, davon zu leben. Deshalb laden wir Sie ein, unser Vergütungssystem zu entdecken.","DIRECTORY.TITLE":"{categoryName}: Software","DIRECTORY.SOFTWARE_TITLE":"{categoryName} Software vergleichen","DIRECTORY.CATEGORY_REDIRECTION_LABEL":"Brauchen Sie Tipps? Entdecken Sie alle unsere Artikel über","DIRECTORY.ALL_SOFTWARE":"Alle Software","DIRECTORY.GUIDE":"Kaufberater","DIRECTORY.CATEGORY":"Kategorie","DIRECTORY.SUBCATEGORY":"Unterkategorie","DIRECTORY.BYKEYWORDS":"Nach Suchbegriffe","DIRECTORY.DATALOCALISATION":"Standort der Daten","DIRECTORY.LANGUAGES":"Sprachen","DIRECTORY.FILTER":"Filter","DIRECTORY.FEATURES":"Funktionalitäten","DIRECTORY.SUMMARY":"Inhaltsverzeichnis","DIRECTORY.PURCHASE_GUIDE":"{categoryName}: Kaufberater","DIRECTORY.SUB_CATEGORIES_TITLE":"Meine Suche nach {categoryNameLowercase} Software verfeinern","DIRECTORY.SIBLINGS_TITLE":"{categoryName} : andere Kategorien entdecken","DIRECTORY.SEE_ALL_CATEGORIES":"Alle Kategorien ansehen","DIRECTORY.FILTER_PANEL.BUSINESS_FUNCTIONS_LABEL":"Berufsuniversum","DIRECTORY.FILTER_PANEL.SOFTWARE_CATEGORIES_LABEL":"Kategorie","DIRECTORY.FILTER_PANEL.FILTER":"Filtern","DIRECTORY.META.TITLE":"Die {nbSoftware} Besten {categoryName} Software im Jahr {currentYear} | Appvizer","DIRECTORY.META.DESCRIPTION":"Entdecken Sie die {nbSoftware} besten {categoryName} Software in {currentYear}. Vergleichen Sie Funktionen, Integrationen, Benutzerfreundlichkeit, Kundensupport und Preise auf Appvizer.","DIRECTORY.SOFTWARE_LIST_TITLE":"Unsere Auswahl von {nbSoftware} {categoryNameLowercase}-Software","DIRECTORY.TABS.SOFTWARE_LIST":"Alle Software","DIRECTORY.TABS.GUIDE":"Ratgeber","DIRECTORY.TABS.FAQ":"FAQ","DIRECTORY.TABS.ASSOCIATE_SOFTWARE_CATEGORY":"Verwandte Kategorien","DIRECTORY.GUIDE_TITLE":"{categoryName} Software: Ratgeber","DIRECTORY.FAQ_TITLE":"{categoryName} Software: FAQ","TIMEZONE.DEFAULT":"CET","SEE_MORE_DETAILS":"Mehr Details anzeigen","SEE_LESS_DETAILS":"Weniger Details anzeigen","SOFWARE.COMPANY.SIZE.UNIQUE":"Für Unternehmen mit einem Beschäftigten","SOFWARE.COMPANY.SIZE.ALL":"Für alle Unternehmen","SOFWARE.COMPANY.SIZE.MORE_EMPLOYEE":"Für Unternehmen mit mehr als {minUsers} Beschäftigten","SOFWARE.COMPANY.SIZE.BETWEEN_EMPLOYEE":"Für Unternehmen mit {minUsers} bis {maxUsers}Beschäftigten","SOFTWARE_LIST_BLOCK.DISPLAY_FULLSCREEN":"im Vollbildmodus anzeigen","SOFTWARE_LIST_BLOCK.INDEX_SEPARATOR":"von","AN_ERROR_OCCURRED":"Ein Fehler ist aufgetreten. Bitte versuchen Sie es später erneut.","CATEGORIES.TITLE":"{nbCategories} Software Kategorien","CATEGORIES.REGISTER_LABEL":"Ihre Software ist noch nicht auf Appvizer? Tragen Sie sich kostenlos ein!","CATEGORIES.BREADCRUMB_LABEL":"Alle Kategorien","ASK.PLACEHOLDER":"Eine Frage? Die KI von Appvizer führt Sie zur richtigen Software.","ASK.CITATIONS":"Quellen","ASK.RELATED_QUESTIONS":"Verwandte Fragen","ASK.META_TITLE":"Ask Appvizer - Der KI-Assistent, der Sie zur richtigen Software führt","ASK.ERROR":"Ein Fehler ist aufgetreten","ASK.RELATED_SOFTWARE":"Empfohlene Software für Sie","ASK.DESKTOP_PLACEHOLDER":"Eine Frage? Die KI von Appvizer führt Sie zur richtigen Software.","ASK.MOBILE_PLACEHOLDER":"Eine Frage? Unsere KI gibt Ihnen Antwort.","ASK.PREVENT_AI_ERROR":"Eine KI kann sich manchmal irren. Vergessen Sie nicht, die Antworten zu überprüfen, indem Sie Ihre Quellen vergleichen.","ASK.MIC_TOOLTIP":"Diktieren","ASK.STOP_TOOLTIP":"Diktat beenden","ASK.SUBMIT_TOOLTIP":"Senden","COMPARE_SUBMIT_LABEL":"Vergleichen Sie die ausgewählte Software","COMPARE_LABEL":"Vergleichen Sie"}}">
BIC Process Mining : Behalten Sie den Überblick über Ihre digitalen Prozesse
BIC Process Mining : Behalten Sie den Überblick über Ihre digitalen Prozesse
5.0
Erstellt auf Basis von 3 Bewertungen
Um Ihnen die Software-Suche zu erleichtern, berechnet Appvizer diese Gesamtnote anhand von verifizierten Benutzerbewertungen, die auf verlässlichen Websites hinterlassen wurden.
BIC Process Mining: Im Überblick
Erreichen Sie wahre Prozessexzellenz mit unserer bahnbrechenden Process-Mining-Technologie
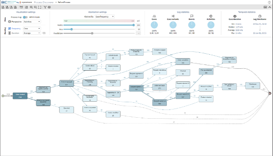
Nutzen Sie BIC Process Mining, um die digitalen Spuren in Ihren IT-Systemen zu überwachen. Mit BIC Process Mining analysieren Sie Ihre Geschäftsprozesse in Echtzeit. Detailgetreu und minutiös erhalten Sie Daten der „echten“ Prozesse, um diese mit Ihren Soll-Prozessen vergleichen zu können.
Schlüsselfunktionen von Process Mining:
Automated Process Discovery: Führen Sie anhand Ihrer digitalen Fußabdrücke eine automatisierte Erkennung Ihrer Prozessmodelle durch, um Ihre Ist-Prozesse zu identifizieren.
Conformance Checking: Vergleichen Sie tatsächliche Prozesse mit entworfenen Prozessen, um Verstöße gegen Compliance-Regeln oder Abweichungen zu identifizieren.
Variant Analysis: Vergleichen Sie zwei oder mehr Ereignisprotokolle, die verschiedene Varianten des gleichen Geschäftsprozesses darstellen, um zu analysieren, warum einige Fälle zu einem ungünstigen Ergebnis führen.
Performance Mining: Extrahieren Sie durch Farbcodierung eine Reihe von Statistiken über die Leistung des zugrunde liegenden Prozesses, um Engpässe sowie Aktivitäten mit langer Durchlaufzeit zu erkennen.
BIC Process Mining lässt sich individuell auf Ihre Anforderungen abstimmen und initialisieren. Sie erhalten einen Einblick in die realen Geschäftsprozesse Ihres Unternehmens, um so gezielte Optimierungen zu definieren.
Vorteile
Cutting-edge Algorithmen: Split Miner
Unbegrenzte Benutzer, Prozesse oder Datenspeicherung
Vollständige BPMN 2.0-Integration mit nur einem Klick
ISO 9001, GDPR, ISO 27001
BIC Process Mining - Video 1
BIC Process Mining - BIC Process Mining - Schwachstelle
BIC Process Mining - BIC Process Mining - Discovery
BIC Process Mining - BIC Process Mining - Data collection
BIC Process Mining - BIC Process Mining - Variant analysis
Analysiere deine Geschäftsprozesse und finde Optimierungspotenziale mit leistungsstarker Data Mining Software.
Mehr Details anzeigenWeniger Details anzeigen
Mithilfe von Minit Process Mining kannst du deine Prozesse automatisch visualisieren und analysieren. Du erhältst Einblicke in Engpässe, Fehlerquellen und ineffiziente Schritte und kannst so gezielt Verbesserungen vornehmen. Die Software ist einfach zu bedienen und bietet zahlreiche Funktionen zur Datenanalyse und -visualisierung.
Optimieren Sie Ihre Datenanalyse mit einem leistungsstarken Tool zur Datenaufbereitung und -analyse.
Mehr Details anzeigenWeniger Details anzeigen
Armony Data ist eine benutzerfreundliche Data-Mining-Software, die Ihnen hilft, komplexe Daten schnell zu analysieren und wertvolle Erkenntnisse zu gewinnen. Profitieren Sie von umfassenden Funktionen wie Datenbereinigung, Visualisierung und Vorhersagemodellen.
Daten aus verschiedenen Quellen zusammenführen und analysieren.
Mehr Details anzeigenWeniger Details anzeigen
Das Data Mining-Tool ermöglicht es, Daten aus verschiedenen Quellen wie Google Analytics, Facebook Ads und Shopify zu integrieren und zu analysieren. Durch die automatisierte Datenverarbeitung und -visualisierung sparen Sie Zeit und erhalten wertvolle Erkenntnisse.
Um Ihnen die Software-Suche zu erleichtern, berechnet Appvizer diese Gesamtnote anhand von verifizierten Benutzerbewertungen, die auf verlässlichen Websites hinterlassen wurden.
Bewertungen der Appvizer-Community (0)
Die Bewertungen, die auf Appvizer hinterlassen werden, werden von unserem Team überprüft, um die Authentizität des Autors zu garantieren.